Estimated read time: 5-6 minutes
This archived news story is available only for your personal, non-commercial use. Information in the story may be outdated or superseded by additional information. Reading or replaying the story in its archived form does not constitute a republication of the story.
WESTFORD, Mass.--(BUSINESS WIRE)--Apr 1, 2014--Verocel, a leading independent software verification company serving the global safety-critical industry, today announced the first full commercial release of VeroTrace, an advanced life-cycle management environment that has been used to successfully develop, verify and certify multiple software systems. The new commercial version features an enhanced architecture, an Eclipse IDE and a wealth of capabilities so that software developers can now automate the many tasks and processes required for their own large-scale, advanced software development and verification efforts.
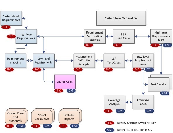
VeroTrace provides full traceability, review and workflow tracking. It monitors development and certification life-cycle artifacts as well as their relationships and authorization statuses, whether held in the VeroTrace repository or external Configuration Management (CM) systems. It is the ideal environment to facilitate the development, review, authorization and sign-off status of complex software systems, and aid in their delivery. VeroTrace has already proven itself by successfully delivering safety and security projects and certification evidence to meet the DO-178B/C Avionic Software standards, as well as EN 50128 for rail certification and IEC 61508 for the industrial sector.
“For several years our customers and partners have asked us to fully productize and make VeroTrace commercially available,” said George Romanski, CEO, Verocel, Inc. “They know that it provides a more thorough and rigorous enforcement of high reliability software development processes than other tools on the market. It automates and simplifies the tasks to enable many people to work concurrently through the entire certification process.”
VeroTrace: The definition of proven technology
There are many advanced features within the VeroTrace environment that support the management of complex software development efforts commonly found in software certification/verification projects. VeroTrace can be installed as a distributed environment so users can access and share data across multiple sites. Qualified deliveries can be performed using the distributed environment, or via a local snapshot copy, to improve automated verification of artifacts as they are assembled into the current baseline. This also allows the local copy to be frozen while work continues undisrupted on the full repository.
VeroTrace provides built-in integrated documentation management and problem tracking capabilities. By integrating the requirements repository, documents and problem reporting with data managed by a CM system, VeroTrace can monitor version control and change management of development and life-cycle artifacts, their review by authorized personnel, and the management of dependency review statuses. This enables developers and reviewers to quickly hone in on the sources or artifacts that require their attention for update or review. For managers, it provides a quick summary of the overall system being certified, right down to the granularity of subsystems, collections or individual life-cycle artifacts. It can also provide change impact analysis, consistency and completeness checks of the total system. Completeness verification and change impact analysis is fully qualified so that deliveries can be trusted by the certification review authorities.
VeroTrace can also generate interim or complete certification/verification packages as hyperlinked data-sets, viewable using a browser. When all items are confirmed as complete, it can provide a verifiable set of life-cycle artifacts that can be delivered as a complete set of safety or security certification evidence or combined with other evidence for the larger total system. This is the proven method used by Verocel to produce certification packages for delivery to a customer or certification authority.
“Other tools on the market can produce reports to show how interlinked dependents of a changed item are affected by a change, but sometimes this leads to the false view that a single change affects a huge portion of the system,” Romanski continued. “VeroTrace employs a smarter approach, guiding a reviewer to examine the single artifact that has changed and only those other artifacts that are directly dependent on it. This can save a huge amount of time in the number of artifacts a reviewer must re-examine after a change within the system.”
Pricing and Availability
VeroTrace is available today, starting at $25K for 5 users, and is backed by Verocel’s expert technical support. Subscription and rental prices are also available. Please contact Verocel for more information on the environment and its capabilities.
About Verocel
Verocel is a global company that provides independent software verification to safety-critical industries, such as avionics, industrial, and railway. The company was founded in 1999 by George Romanski and James Chelini, whose combined software development experience and participation on numerous safety standard committees allows Verocel to offer a unique combination of lean, efficient, and world-class expertise. Services include development and review of software plans and standards, software requirement and test development, software structural coverage analyses, life-cycle data traceability, generation of certification artifacts to satisfy safety standards for existing software, and verification compliance consulting and training services. In addition, Verocel has a suite of tools that makes developing certification materials, to meet DO-178B/C commercial avionics and other top industry safety standards, considerably more efficient.
Verocel ( www.verocel.com ) is headquartered in Westford, Massachusetts, USA, with subsidiaries in the U.K., Germany and Poland.
Photos/Multimedia Gallery Available:http://www.businesswire.com/multimedia/home/20140401005077/en/
CONTACT: Verocel
Greg Gicca, 603-785-5920
Director of Marketing
gicca@verocel.com
or
Rainier Communications (for Verocel)
Jessie Glockner, 508-475-0025 x140
jglockner@rainierco.com
KEYWORD: UNITED STATES NORTH AMERICA MASSACHUSETTS
INDUSTRY KEYWORD: TECHNOLOGY DATA MANAGEMENT SOFTWARE SECURITY
SOURCE: Verocel
Copyright Business Wire 2014
PUB: 04/01/2014 08:00 AM/DISC: 04/01/2014 08:00 AM
http://www.businesswire.com/news/home/20140401005077/en
Copyright © The Associated Press. All rights reserved. This material may not be published, broadcast, rewritten or redistributed.








